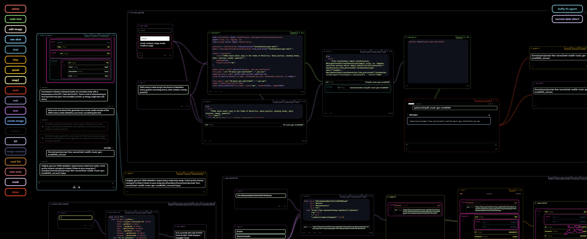
Calling blocks as functions #2 - chat using a local transformer from HuggingFace
Some more complex examples of using OpenAI's "functions" feature to give your chat boxes a bit more agency - by predefining sub-flows that receive and return various kinds of data. Essentially mini-workflows that will be called up under circumstances that you define.
More complex Rabbit Remix #OpenAI "functions" demo. Weather & generating music by running a HuggingFace transformer locally.
— Ryan Robitaille (@ryrobes) September 18, 2023
Instead of functions - we call other blocks. Pretty cool canvas-y implementation, if I do say so myself.
Oh, & 2-way voice chatting, of course. lol pic.twitter.com/DzWuB1q78o
Still lots of bugs, but I've been using a large flow like this to power some AI agent voice activated stuff in my living room for a few weeks now... A "Low Code" AI agent that can accomplish many things.
"Hey Buffy, turn on the lights in the living room and bring up the Front Door camera please..."
Also, new JAR of all this downloadable on the Downloads page, this version should already be available (web-only version) at app.rabbitremix.com / example I used in the video is here (but is customized for my shell environment / python, etc, so it's more as an example).
